Скачать DBF Commander 1.1.25
Программа предлагает пользователям в работе с файлами dbf. Создавайте и открывайте новые файлы в формате dbf редактируйте копируйте и отправляйте на печать с запросами SQL.
Опции программы
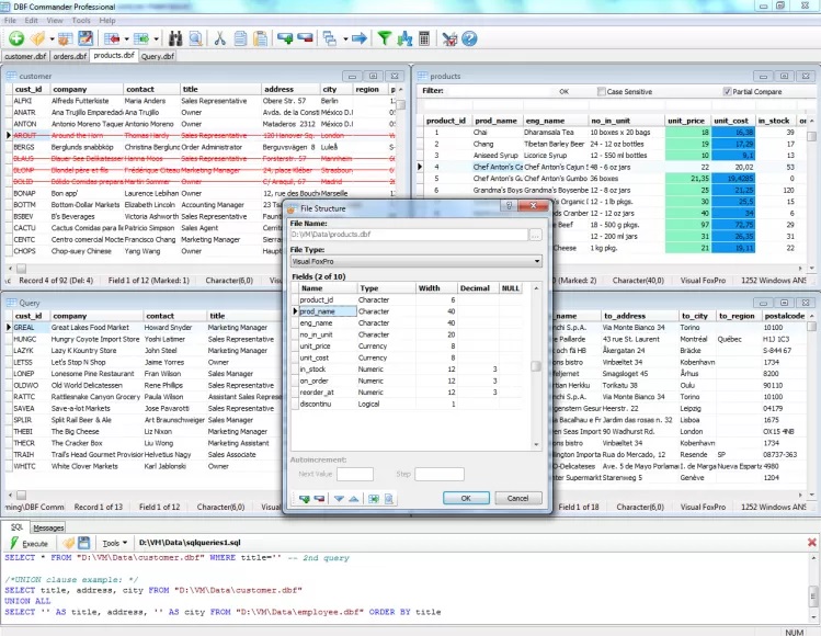
Создание DBF-файлов:
- Создавайте DBF-файлы по вашему выбору - Visual FoxPro или dBase. Легко изменяйте наименование полей, их типы и порядок. Управляйте разрешением нулевых значений. Переносите таблицы в форматы CSV, XML, HTML и Excel. Отправляйте их на печать с минимальными усилиями.
Редактирование DBF-файлов:
- Встроенный редактор позволяет удобно работать с одним или несколькими DBF-файлами в одно время. Изменяйте содержимое полей, переупорядочивайте записи, добавляйте новые данные с легкостью.
Мощные Инструменты Работы с Записями:
- Выполняйте операции поиска, замены и копирования записей для оптимизации ваших данных. Сравнивайте записи для выявления различий. Изменяйте кодировку файлов DBF, чтобы соответствовать вашим требованиям.
Эффективность и Надежность:
- DBF-Мастер - ваш надежный инструмент для создания, редактирования и управления DBF-файлами. Улучшайте ваши рабочие процессы с легкостью и эффективностью.

Бесплатной версия могут возникать некие ошибки. Помимо этого в сравнении с платной версией в профессиональной ограниченным набором опций.

Все пользователи нашего сайта смог скачать данное приложение с официальных источников без вирусов и прочих утилит.
Скачать DBF Commander приложение вы сможете далее по ссылке:
---